31 KiB
Отчетность
Подсистема предназначена для создания любых отчетных форм. Реализована гибкая система корректировки алгоритмов создания отчетных форм непосредственно пользователями.
Оборотно-сальдовая ведомость
Оборотно-сальдовая ведомость (ОСВ) – это универсальный отчет, который наиболее часто используется в бухгалтерской практике. Оборотно-сальдовая ведомость представляет собой таблицу, по каждой строке которого выведены данные о начальных и конечных остатках и об оборотах бухгалтерского счета за отчетный период. Счета упорядочены в порядке возрастания номеров.
Отчет представляют информацию, содержащуюся в журнале проводок, в виде, удобном для анализа и работы. При формировании отчета отбираются данные только из нужных проводок, которые представляются в сгруппированном и обобщенном виде.
Отчет формируется для определенного периода времени и может быть распечатан в бумажном виде.
Отчет может быть настроен: пользователь может указать необходимость вывода субсчетов, количества (по счетам, для которых ведется количественный учет) или, наоборот, отключить вывод лишних подробностей. Можно указать критерии отбора информации для формирования отчета, например, указать определенные счета, по которым должен формироваться отчет или, наоборот, указать счета, исключаемые из отчета. Отчет находится в главном меню системы.
При нажатии на «Оборотно-сальдовая ведомость» окно с выбором периода, за который будет построена ведомость.
После выбора периода откроется форма ведомости с тремя вкладками:
- Параметры и показатели (период с … по …). В данном разделе задаются параметры, по которым фильтруются проводки из общей базы за указанный период
- Результат. После формирования, по заданным в первом разделе параметрам, здесь отображаются данные
- Документы. В этом разделе можно просмотреть документы, соответствующие отфильтрованным данными
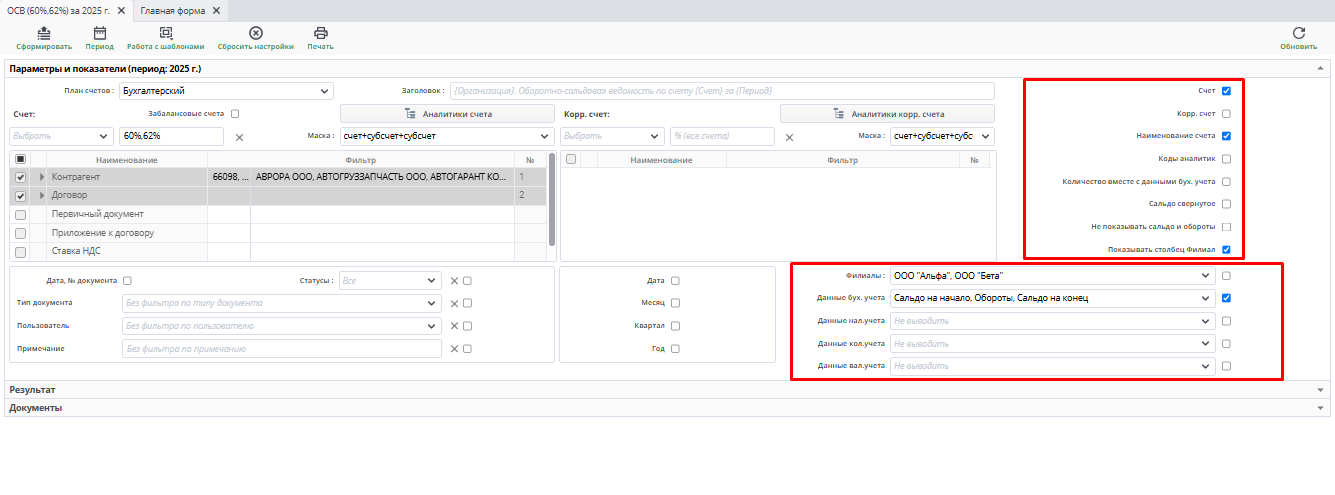
Во вкладке «Параметры и показатели» необходимо уточнить период, за который будет формироваться отчет и выбрать организацию, данные по которой будут в него включены. По умолчанию поле заполняется значением той организации для которой ведется текущий учет, и которая выбрана при входе в систему.
При пустом поле «Филиалы» отчет формируется по всем организациям.
Начальное и конечное сальдо по определенным счетам будут выведены в развернутом виде в разрезе аналитик учета. Настройка ведется в плане счетов.
«Включить забалансовые счета» – если флажок установлен, в отчет будут выведены не только балансовые, но и забалансовые счета. Обороты и сальдо по забалансовым счетам не включаются в общий итог отчета, если флажок не установлен.
Счета, по данным которых необходимо построить отчет, можно задать несколькими способами:
- В таблице (Плане счетов) слева галочками можно отметить необходимые счета. Одновременно выбираемые счета фиксируются в поле «Счет»
- Ручным вводом значений в поле «Счет». При этом возможно использование специальных символов
Так, символ «%», означающий по смыслу «любой», может использоваться как сам по себе, так и с участием частей номеров счетов. Например, «10%» - означает «по всем субсчетам 10 счета».
Поле «Маска», принимающая значения «Счет» и «Счет + субсчет», несет похожую смысловую нагрузку. Например, Счет - 10.01, Маска – «Счет» - означает только 10.01; Счет – 10, Маска - «Счет + субсчет» - означает все субсчета 10.
Также в значении счета может использоваться знак «^» (кнопка 6 в верхнем английском регистре). Он означает «кроме». Например, запись «10%, ^10.06» означает все субсчета 10, кроме 10.06.
После выбора счетов, соответствующие им аналитики автоматически подтягиваются в таблицы «Аналитики счета», «Аналитика корр. счета». Можно каждую аналитику пометить флажком для использования и ввести одну или несколько аналитик из соответствующих справочников. Также можно уточнить, показывать ли в результате код аналитики.
Таблицы «Аналитики счета», «Аналитика корр. счета» используются для фильтрации данных, участвующих в формировании ОСВ по аналитикам.
По кнопке «Сформировать» выполняется построение отчета в соответствии с текущей настройкой. Поле «Заголовок» позволяет сформировать наименование результат отчета и вывести его на печатную форму. Кнопка «Работа с шаблонами» позволяет сохранять и восстанавливать значений настроек. Возможно сохранить пользовательские настройки отчета, чтобы использовать их в дальнейшем.
В отчет заложен механизм детализации (расшифровки) данных из таблицы «Результат».
Конечный пункт детализации – операция или документ, где интересующая нас цифра впервые была введена в базу. Если обнаружена ошибка, можно исправить проводки операции или реквизиты документа. Для обновления данных отчета после исправления, необходимо нажать кнопку «Сформировать».
Последовательность заполнения параметров ОСВ:
План счетов (по умолчанию – Бухгалтерский). Указать счет или несколько счетов через запятую.
После выбора счетов, аналитики им соответствующие автоматически подтягиваются в таблицы этих папок. Можно каждую пометить галкой для использования и ввести конкретные значения из соответствующих справочников. Также можно уточнить, показывать ли в результате код.
Фильтр можно устанавливать на несколько значений:
Фильтр можно устанавливать не только на аналитики, отмеченные галочками для отражения этой аналитики при формировании ОСВ, но и на те, которые для просмотра не выбраны.
В правой стороне располагаются настройки, которые влияют на отражение полей в расшифровке на вкладке «Результат». Отметив настройку галочкой, это поле будет отражено в результате построения ведомости. Ниже расположены настройки данных:
В поле «Филиалы» настраиваются организации, по данным которых будет строиться ведомость. Для выбора нескольких организаций отметить галочкой напротив организации. Для того, чтобы построить по всем организациям, проставить галочку справа от поля «Филиалы»
После указания необходимых параметров, нужно нажать кнопку «Сформировать» на панели инструментов.
Результат: ОСВ по счету 60.01 выбранного контрагента с аналитиками договора и первичный документ.
По двойному клику мыши на строку с оборотами за выбранный период можно увидеть перечень первичных документов, по которым формируются эти проводки:
И далее уже дойти до самого первичного документа:
Чтобы переформировать ОСВ за другой период, нужно нажать на кнопку «Период» на панели инструментов, выбрать необходимый период и снова нажать кнопку «Сформировать».
Для счетов, имеющих количественные показатели (например, счета 10% - материалы), можно при формировании ОСВ, увидеть количество, суммы по остаткам и оборотам, отметив признак «Данные количественного учета»:
В результате видим суммы и количество в разрезе номенклатур:
Важно знать, что для верного отражения оперативного учета счета, имеющие количественный учет проводятся в баланс не зависимо от статуса документа, поэтому при формировании ОСВ для таких счетов предусмотрен еще один параметр:
Для отражения проводок по налоговому учету нужно указать признак «Данные налогового учета»:
Получим сведения и налогового и бухгалтерского учета:
Для формирования ведомости с суммами в валюте, необходимо проставить признак «Данные валют. Учета»:
Таким образом формируется ведомость с данными валютного учета:
Для формирования ОСВ с аналитиками корсчетов можно заполнить параметры, также, при необходимости, указав фильтр:
Результат:
Для быстрой настройки очередности полей, счетов и аналитик можно воспользоваться кнопкой «Работа с шаблонами» на панели инструментов.
- Настроить параметры формирования ОСВ под свои нужды, сохранить настройки в шаблон с именем (сохранится в пункте меню Личные шаблоны)
- При последующих формированиях ОСВ загружать шаблон
Если выбирать шаблоны неудобно, можно настроить вид, которым будете пользоваться в большинстве случаев. Для этого настраиваете параметры и нажимаете «Сохранить вид». Вид по умолчанию можно будет удалить и, при необходимости, настроить новый.
Регламентированная отчетность
Организация обязана периодически формировать регламентированную отчетность – комплекты отчетов, порядок заполнения которых устанавливается нормативными документами. Система «Lexema-ERP» максимально облегчает решение этой задачи. Регламентированные отчеты предназначены для передачи в контролирующие инстанции, в том числе в электронном виде.
К регламентированной отчетности относятся:
- Бухгалтерская отчетность;
- Налоговые декларации и расчеты;
- Отчеты в социальные внебюджетные фонды;
- Статистическая отчетность; и др.
В бухгалтерских регламентированных отчетах предусмотрен механизм расшифровки, благодаря которому можно посмотреть алгоритм вычисления показателя.
В «Lexema-ERP» включены следующие регламентированные бухгалтерские отчеты:
- Бухгалтерский баланс,
- Отчет о финансовых результатах,
- Отчет об изменениях капитала,
- Отчет о движении денежных средств,
- Пояснения к балансу и отчету о финансовых результатах,
- Отчет о целевом использовании полученных средств.
Шаблоны бухгалтерского отчета
Для работы с документами бухгалтерской отчетности необходимо наличие настраиваемых шаблонов, по которым программа будет выгружать данные в отчет. В поиске найдите и выберите реестр шаблонов необходимого отчета.
В реестре отражены существующие шаблоны за указанный период времени. Для создания нового шаблона нажмите кнопку Создать.
В новом документе заполняются следующие поля:
- Дата – заполняется по умолчанию текущей датой. Можно изменить
- Наименование – указывается наименование шаблона
Кнопка Загрузить шаблон (по умолчанию) подгружает строчки из типового шаблона, согласно нормативных актов.
Выбор шаблона – можно выбрать из списка уже существующих шаблонов и по кнопке Загрузить поля из выбранного шаблона заполнятся в табличной части.
Вставленные строчки из существующих шаблонов доступны для редактирования, а также ненужные строки можно удалять и добавлять новые по кнопкам над табличной частью.
Для создания шаблона с нуля в табличной части, по кнопке «+» добавьте строчки и заполните их данными.
После внесения изменений в документ необходимо сохранить шаблон используйте его в построении отчета.
Бухгалтерский баланс
В поиске выберите форму бухгалтерский баланс:
Откроется реестр сохраненных документов. Для создания нового документа нажмите кнопку Создать:
Откроется форма со следующими полями:
- Организация – заполняется автоматически той организацией, находясь в которой создается новый документ. также есть возможность выбрать другую организацию
- Дата документа – автоматически заполнена текущей датой, можно изменить На дату – всегда заполняется 1 числом месяца, отчет могут создаваться ежемесячно
- План счетов – по умолчанию стоит «Бухгалтерский», есть также вариант «Управленческий»
- Шаблон – представлен выбор из имеющихся шаблонов бухгалтерского баланса. Завести новый шаблон можно через реестр шаблоны Бухгалтерского баланса
На вкладке Аудит содержатся данные об аудиторской компании: Аудиторская организация, ИНН, ОГРН/ОГРНИП и отметка об обязательности аудита.
После заполнения полей шапки документа выбрать кнопку Загрузить - по ней в табличную часть загрузятся строчки согласно выбранному шаблону:
Кнопку Рассчитать используют в случае, если данные в балансе были изменены. Если же была изменена формула в документе - используется кнопка Пересчитать.
При двойном клике на сумму в табличной части откроется вкладка Расшифровка формулы, где будут указаны суммы, из которых складывается выбранная ячейка, согласно ее формуле.
Галочка в поле Фикс обозначает фиксацию суммы в ячейки, в случае если она была отредактирована вручную, при дальнейшем перерасчете сумма в данной ячейке не изменится.
В колонке Порядок расчета указывается последовательность, в которой происходит расчет сумм в форме:
На вкладке Дополнительно табличной части указан справочник формул:
По кнопке печать доступны печатные формы бухгалтерского баланса в формате PDF и Excel:
Сохраните документ.
Отчет о финансовых результатах
В поиске выберите форму Отчет о финансовых результатах:
Откроется реестр сохраненных документов. Для создания нового документа нажмите кнопку Создать:
Откроется форма со следующими полями:
- Организация – заполняется автоматически той организацией, находясь в которой создается новый документ. Можно выбрать другую
- Дата документа – автоматически заполнена текущей датой, можно изменить
- Период с.. по.. – всегда заполняется с 1 числа месяца, отчеты могут создаваться ежемесячно
- План счетов – по умолчанию стоит Бухгалтерский, есть также вариант Управленческий
- Шаблон – представлен выбор из имеющихся шаблонов бухгалтерского баланса. Завести новый шаблон можно через реестр шаблоны Отчета о финансовых результатах
После заполнения полей шапки документа выбираем кнопку Загрузить - по ней в табличную часть загрузятся строчки согласно выбранному шаблону:
Кнопку Рассчитать используют в случае если данные в балансе были изменены. Если же была изменена формула в документе для этого используется кнопка Пересчитать.
При двойном клике на сумму в табличной части откроется вкладка Расшифровка формулы, где будут указаны суммы, из которых складывается выбранная ячейка, согласно ее формуле.
Галочка в поле Фикс обозначает фиксацию суммы в ячейки, в случае если она была отредактирована вручную, при дальнейшем перерасчете сумма в данной ячейке не изменится.
В колонке Порядок расчета указывается последовательность, в которой происходит расчет сумм в форме:
На вкладке Дополнительно табличной части указан справочник формул:
По кнопке печать доступны печатные формы отчета о финансовых результатах в формате PDF и Excel:
Сохраните документ.
Декларация по НДС
Декларация по НДС – документ, показывающий исчисление суммы косвенного налога продавцом при реализации товаров (работ, услуг, имущественных прав) покупателю.
При первичном открытии реестра Декларация по НДС откроется окно выбора периода:
После выбора периода будет открыт реестр документов:
Для открытия существующего документа необходимо нажать на него. Для создания нового – нажать на кнопку Создать на панели инструментов.
Откроется документ, в котором по умолчанию заполнены следующие данные:
- Номер – нередактируемое поле, заполненное по умолчанию
- Дата – заполняется текущей датой
- Код налогового органа, **Вид декларации, Место представления, ОКВЭД, Вид подписанта – заполняются по умолчанию. При желании данные можно изменить, выбрав из выпадающего списка
- Наименование организации – нередактируемое поле, заполненное по умолчанию своей организацией
- ИНН организации – нередактируемое поле, заполненное по умолчанию ИНН своей организации
- КПП – нередактируемое поле, заполненное по умолчанию КПП своей организации
- ФИО – текстовое поле, заполняется по умолчанию. При желании можно изменить
Укажите период для заполнения поля Налоговый(отчетный) период, путем нажатия на соответствующую кнопку.
При необходимости заполните текстовое поле Примечание.
После заполнения поля Налоговый(отчетный) период, во вкладках Раздел 8, 8.1, 9, 9.1 появятся данные из Книги покупок и Книги продаж:
При нажатии на кнопку Сформировать файлы по разделам 8-9 вкладки Титул. Скачается файл формата xml:
Сохраните и закройте документ.
Настройка Шаблонов в аналитических формах
Для работы с шаблонами пользователю доступны 3 кнопки на панели управления:
- Загрузить шаблон
- Сохранить шаблон»
- Удалить шаблон
Для того, чтобы каждый раз не вводить множество складов, счетов, номенклатур для получения справки, можно использовать шаблоны, которые запоминают все введенные настройки и потом могут быть использованы для быстрого ввода информации. Шаблоны бывают личными, созданными сотрудником для личного использования, и общими, доступными всем сотрудникам.
Удаление шаблонов
В аналитической форме нажмите на кнопку Работа с шаблонами выберите пункт Удалить шаблон. Откроется окно, в котором необходимо выделить шаблон, затем нажать на кнопку Удалить.
Право на удаление имеют владелец шаблона и администратор.
Сохранение шаблона
В аналитической форме нажмите на кнопку Работа с шаблонами выберите пункт Сохранить шаблон. Появится рамка, в которой необходимо ввести наименование шаблона и нажать кнопку Сохранить.
Если необходимо, чтобы шаблон видели все, проставьте галочку в окошко Для всех. В противном случае шаблон будете видеть только Вы.
Загрузка шаблона
В аналитической форме нажмите на кнопку Работа с шаблонами выберите пункт Загрузить шаблон. Есть 2 варианта загрузки шаблонов - общий или личный.
Личный шаблон:
Общий шаблон:
В результате выбора шаблона заполняются поля документа.































































